Matteo1993

MEMBRO DAL 14 Gen 2026
Totale
Puntualità
Budget
Comunicazione
  • it networking
  • Ingegneria
  • Italia Emilia-Romagna Reggio Emilia

Servizi coperti

Buongiorno, sono qua per offrire supporto sull'utilizzo di Microsoft Power BI e/o su altri sistemi di Business Intelligence al fine di garantire analisi dati e valutazioni delle performance che siano idonee all'obiettivo che si pone l'azienda

Questo è il certificato che ho acquisito per dare consulenza su Power BI

Questo è u esempio semplice di elaborazione dati con Power BI

Questo è un analisi dei Key influencer su Power BI che servono al fine di trovare le relazioni tra dimensioni e misure e come esse sono influenzate nel tempo

Questo è un esempio di previsionale su Power BI per poter sancire l'andamento di fattori chiave come vendite/profitti/costi nel tempo

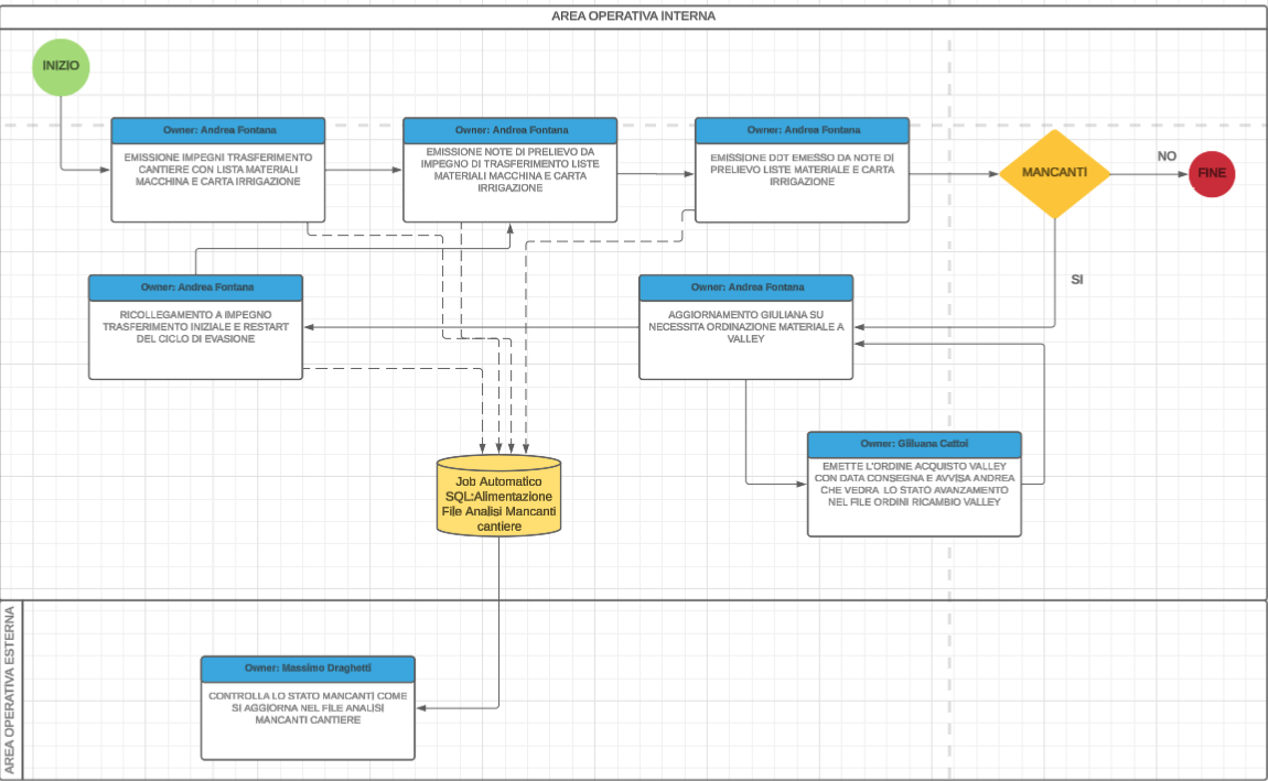
Questo è un flusso aziendale che ho costruito e realizzato io quando ero capo in una piccola azienda e per cui ho generato procedure aziendali ed automatismi con queries SQL

Questo è un esempio di mappa interattiva realizzabile con Looker Studio tool di business intelligence gratuito

Sono propenso ad aiutare l'azienda che vuole migliorare i propri processi e flussi gestionali dando consigli e applicando meccanismi al fine di ottimizzare il sistema ERP

Come Funziona AddLance

Cerchi un freelance? Trovalo GRATIS su AddLance

1

Invia la tua richiesta

Descrivi in un minuto ciò che deve essere eseguito. Nessun obbligo!

2

Confronta i preventivi

Ricevi offerte da professionisti italiani. È gratis e senza commissioni!

3

Scegli il professionista

Confronta, discuti e assegna il progetto solo se soddisfatto. È facile e sicuro!

Parlano di AddLance Matteo1993 Matteo1993 Matteo1993 Matteo1993 Matteo1993 Matteo1993